Process Flow
Step 01: Landing Page[edit | edit source]
As the name suggests, the Landing page is the first page that users land on when they arrive on a site. Landing pages are the first pages users see. It will be the item page of your interest in the funnel for your convenience. This page look will defer from site to site. See Landing Page. If the user wishes to proceed, they need to click CTA.
As mentioned above user is free to create the page using any tool but it is mandatory to have following data as wp page meta for the landing/front page.
- page variation id
- product id
There can be up to two product ids per site, but the user must supply at least one product id
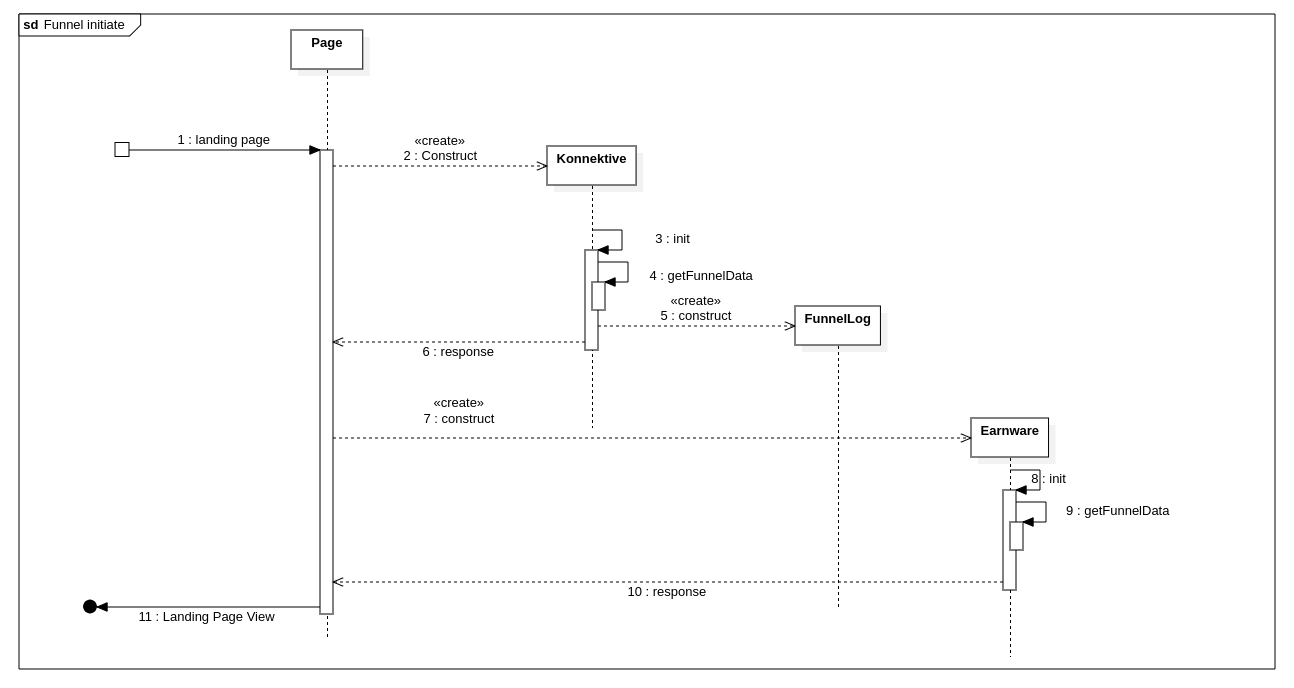
Process Diagram[edit | edit source]
Diagram explanation[edit | edit source]
- User request the page from server
- Funnel plugin create a required Konnektive instance
- Konnektive object will execute the init function
- Init function which get the required data from the database which created at the Funnel Plugin setup process
- Konnektive objects generate FunnelLogs for debugging purposes
- Success response from the Konnektive object
- Then plugin will instantiate the Earnware class
- Earnware object init function withing the class
- Init function which get the required data from the database which created at the Funnel Plugin setup process
- Success response of initializing the Earnware object
- Landing page displays to the user
Step 02: Collect Email Address[edit | edit source]
CTA on the landing page will direct user to this form. It can be a pop up or a separate page. it is up to the user to place its shortcode wherever he likes. This form will collect the user's email along with a few other details needed for the next step, such as product id, home page variation, redirection, page type etc.
As a next step, users are required to enter their email address and opt-in to Earnware. The process of collecting user emails and sending them to the API is handled through the Opt-In Form. A shortcode can be added to any page or post that contains the Opt-In Form.
[opt_in_form ]
In addition, the user has the option to modify the process partially by using the shortcode attribute. Changing the default path, page type or redirection URL for example would be a good example. See Opt-in form
Step 03: Submit Details to Earnware[edit | edit source]
On Submission plugin will send necessary data to Earnware API and redirected to provided URL from the opt-in form.
In the process user email with IP address will added to the Earnware
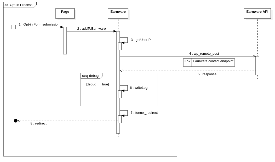
Process Diagram[edit | edit source]
Diagram explanation[edit | edit source]
- Opt-in form submission to the site
- check the page_type from the form data and call the function addToEarnware on Earnware object.
- addToEarnware function is responsible for validating user input data and gather required data including user IP address for the API call.
- Calling the contact endpoint of the Earnware API. This endpoints are initiated during the Funnel plugin setup.
- Confirmation delivery from the API endpoint.
- Check if debug is enabled for API call in the plugin settings.
- Redirect to the page according to the step 02
Step 04: Checkout Page[edit | edit source]
Following the successful completion of the above step, the user will be redirected to the checkout page [default behaviour] of the particular product. The user will be required to provide both their credit card information and their shipping details in this step. After that, the process will proceed.
The checkout page will be a typical WordPress page with custom fields integration.In the page customer is able to:
- Select the item option from the check list
- Enter contact information
- Shipping details
- Payment information - Card details
- Select order bump/s - Optional
And checkout.Page content modification can be done by the custom fields integrated to the page. See Checkout page
Step 05: Send Order Details to CRM[edit | edit source]
Submission on of the Checkout will execute two main Processes.
- Add Order details to Earnware
- Add Order record to Konnektive CRM
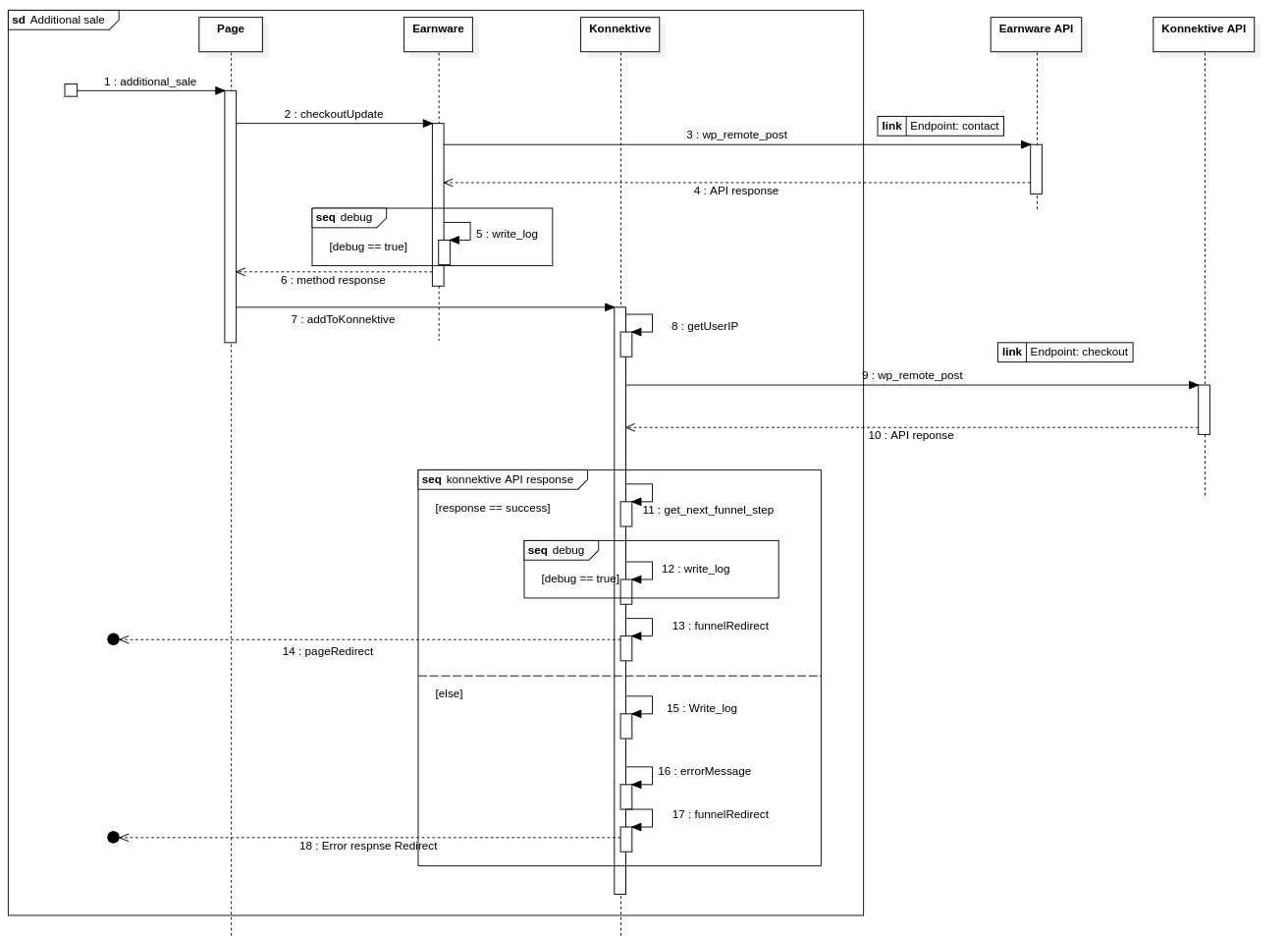
Process Diagram[edit | edit source]
Diagram Explanation[edit | edit source]
- Page will execute the addition_sale step on upsell is accepted.
- page checks the page_type and call the upsellUpdate function in Earnware
- upsellUpdate function will gather required data and validate before Enarware API call to update client order details
- API response of Success/Failure will return to the caller
- Optional process of writing to log in case debug mode is turn on in the funnel settings
- Then the Page will get the success response from checkoutUpdate method.
- Page call the method addOrderToKonnektive of Konnektive instance.
- get User IP Address
- Passing all the data to the Konnektive API via wp_remote_post function. Where endpoint is defined in the Funnel plugin settings.See funnel setup process
- Success/ Failure response will return from the Konnektibe API.
- If the Konnective response is a success method will get the next step to proceed via get_next_funnel_step which will bring the next order of the page user will redirect to. This is also defined in the process of funnel setup.
- API response will be logged if debug mode is on.
- After retrieving the next redirecting step calling the redirect function.
- User will redirect to the page accordingly.
- When API response is a failure,API response will be record into log regarding the debug mode state.
- Call the errorMessage to generate the error message based on the API response.
- Call redirect function for automatic redirection
- Response page with error message will display to the user.
Note: This is a minimalistic explanation of the process. Obviously, there is more to the process, but they are intentionally left out for the sake of simplicity
Step 06: Receive CRM Confirmation[edit | edit source]
As explained in the above step 05, after receiving the Konnektive API response user will redirected according to the page order setup in the funnel settings.
Step 07: Upsell Pages[edit | edit source]
These Pages kick in according to the the order they have setup in the funnel settings. see Funnel Steps.These page are also the typical WordPress page. see Up-sell Page. In order to upsell work. user must set the product id & variation id that trying to promote in the page. Just like the landing/home page. And in addition to those these pages must utilise the following shortcode to continue the process
[next_step]
In the event of selecting or ignoring the product in the up-sell there will be to process involved with it.
- Additional Sale process,
- Skip Sale process.
Each are described in more details below.
Additional Sale[edit | edit source]
This process will be executed if the user has accept the Up-sell product to be added to his/her cart by clicking the CTA in the page.
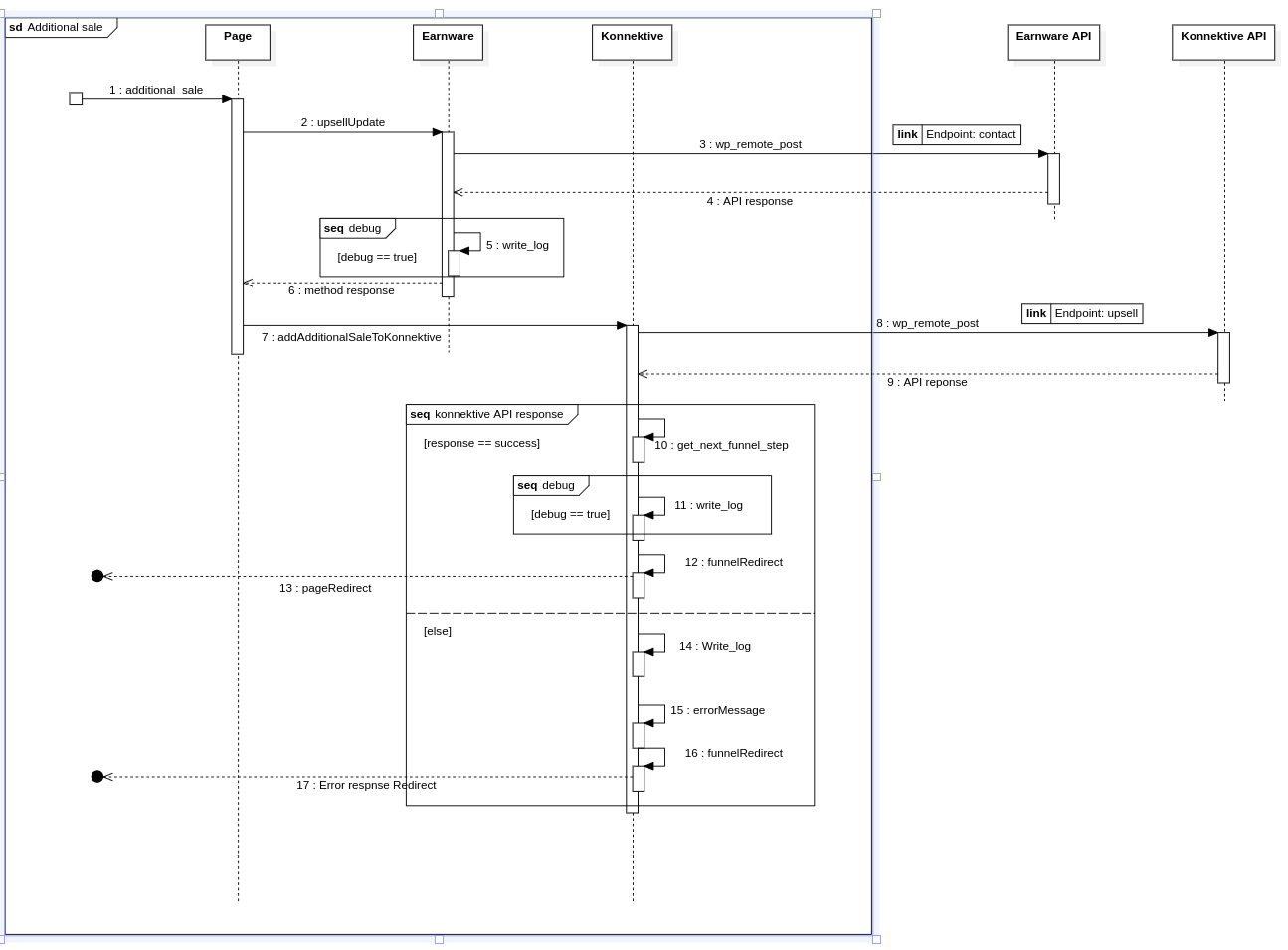
Process Diagram[edit | edit source]
Diagram Explanation[edit | edit source]
- Page will execute the addition_sale step on upsell is accepted.
- page checks the page_type and call the upsellUpdate function in Earnware
- upsellUpdate function will gather required data and validate before Enarware API call to update client order details
- API response of Success/Failure will return to the caller
- Optional process of writing to log in case debug mode is turn on in the funnel settings
- Then the Page will get the success response from checkoutUpdate method.
- Page call the method addOrderToKonnektive of Konnektive instance.
- Passing all the data to the Konnektive API via wp_remote_post function. Where endpoint is defined in the Funnel plugin settings.See Endpoints
- Success/ Failure response will return from the Konnektibe API.
- If the Konnective response is a success method will get the next step to proceed via get_next_funnel_step which will bring the next order of the page user will redirect to. This is also defined in the process of funnel setup.
- API response will be logged if debug mode is on.
- After retrieving the next redirecting step calling the redirect function.
- User will redirect to the page accordingly.
- When API response is a failure,API response will be record into log regarding the debug mode state.
- Call the errorMessage to generate the error message based on the API response.
- Call redirect function for automatic redirection
- Response page with error message will display to the user.
Skip Sale[edit | edit source]
Upsell Page will skip if the user didn't interested in the product and click rejection button. After that following process will happen behind.
Process Diagram[edit | edit source]
Diagram Explanation[edit | edit source]
- User Ignores the upsell and proceed.
- function will get the page in the line. which is set in the funnel setup.
- Get the next page.
- Call the funnelRedirect function passing the next page to redirect.
- User will redirect to the next page
Final Step: Order Confirmation Page[edit | edit source]
As usual this will be a WP page and will be the last step in the process.But the Admin must set this page to the last in page flow in the funnel settings other wise there will be no order details page.
The page will show the order summary details by utilising the the shortcode below. See Order Confirmation Page
[order_confirmation]
This shortcode is responsible for calling to the konnektive API and get all the order details by order id and displaying those.




