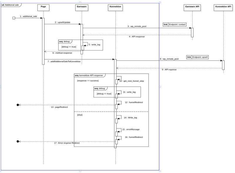
File:Upsell process updated.png
Jump to navigation
Jump to search
Size of this preview: 800 × 590 pixels. Other resolution: 1,295 × 955 pixels.
Original file (1,295 × 955 pixels, file size: 64 KB, MIME type: image/png)
Upsell Process
File history
Click on a date/time to view the file as it appeared at that time.
| Date/Time | Thumbnail | Dimensions | User | Comment | |
|---|---|---|---|---|---|
| current | 08:21, 8 May 2022 | 1,295 × 955 (64 KB) | Seneview (talk | contribs) |
You cannot overwrite this file.
File usage
The following page uses this file: